In den letzten Monaten hat sich vieles in unserem Add-on Clever!DMS4SAP getan! Investieren Sie smarte 6 Minuten Lesezeit und prüfen Sie, inwieweit Sie auf dem neuesten Stand sind!
Als kompetenter Ansprechpartner für alle Themen rund um SAP® Business One und Kendox® InfoShare (DMS) hatte die Be1Eye GmbH bereits vor Jahren mit der Entwicklung des Add-on DMS4SAP begonnen.
Seit der ersten Veröffentlichung hat sich nicht nur der Name geändert! Heute ist das Add-on ein Modul der Clever!Suite und heißt Clever!DMS4SAP. Zahlreiche Verbesserungen und Updates sorgen heute für eine vollumfängliche digitale Dokumentenverwaltung.
Für viele Benutzer wird sich ein Update lohnen. Damit Sie einen Einblick bekommen, haben wir in diesem Blogbeitrag die 14 wichtigsten Neuerungen zusammengefasst (neueste Version zuerst).
Sollten Ihrerseits hierzu Fragen auftreten, zögern Sie bitte nicht, uns zu kontaktieren. Sie erreichen uns telefonisch unter 040 – 228 170 220 oder bequem per E-Mail. Das gilt im Übrigen auch, wenn Sie noch kein Dokumenten Management System nutzen und wir Ihr Interesse geweckt haben sollten.
Clever!DMS4SAP 1.6.0 (veröffentlicht am 28.06.2022):
• Ablage Verschlagwortung (DropZone + SAP®-Vorgang zuordnen) mehrere Dokumente
Legt man mehrere Dateien oder E-Mails in einem Schritt ab, ist es nun im Dialog „Ablage Verschlagwortung“ wahlweise möglich, die gleiche Verschlagwortung für alle markierten Dateien/E-Mails zu übernehmen. Damit geht nicht je Dokument der Dialog „Ablage Verschlagwortung“ auf und somit muss nicht jedes Dokument einzeln bestätigt werden. Gleiches gilt für die Dokumente im DMS, zu denen man sich aus dem SAP®-Vorgang die Verschlagwortung zieht.
Der besondere Vorteil bei E-Mails: die typischen E-Mail-Felder wie “An“, “Von“, “Betreff“, “Empfangen“ usw. ändern sich trotzdem immer mit dem tatsächlichen Inhalt der Mail!
-
Ablage Verschlagwortung (DropZone + SAP®-Vorgang zuordnen) Pflichtfeld
Das Feld “Abw. Belegart“ im Kopf des Dialogs “Ablage Verschlagwortung“ kann als Pflichtfeld definiert werden. Damit kann der Anwender nicht mehr vergessen hier eine Eingabe zu machen.
-
Versionierung von Dokumenten überarbeitet
Bislang wurde (wenn in der Konfiguration die Option “Versioniertes archivieren aktivieren“ eingestellt war) ein Dokument immer dann versioniert, wenn der Dateiname gleich war. Unabhängig davon, ob es sich um aus SAP® erzeugte Dokumente oder z.B. über die DropZone abgelegte Dokumente handelte.
Jetzt werden nur aus SAP® erzeugte Dokumente mit gleichem Dateinamen versioniert. Damit lassen sich auch Dokumente mit gleichem Dateinamen (wie z.B. eine Mail mit demselben Betreff oder eine Worddatei “Document1.docx“) als eigenständiges Dokument zum jeweiligen SAP®-Vorgang ablegen.
-
Neues Modul “MailCapture“
Oftmals gibt es E-Mails, die man einfach nur zu einem Geschäftspartner ablegen/archivieren möchte. Dann ist es umständlich, wenn man dafür immer erst in SAP® den Geschäftspartner auswählen und dann per Drag&Drop über die DropZone ablegen muss.
Um dieses erheblich zu vereinfachen und die Benutzer zu unterstützen haben wir das neue Modul “Clever!DMS4SAP MailCapture“ entwickelt.
Die Funktionsweise ist denkbar einfach:
1. Der User legt eine oder mehrere Mails einfach per Drag&Drop in einen definierten Outlook-Ordner ab (der muss natürlich vorher einmal entsprechend konfiguriert werden). – FERTIG
2. Das neue Modul läuft als Service im Hintergrund und checkt, ob neue Mails vorhanden sind. Anhand der Mailadresse wird im SAP® der Geschäftspartner gesucht. Wird ein Geschäftspartner gefunden, wird die Mail automatisch durch das Modul so verschlagwortet, als hätte man die Mail per DropZone zum Geschäftspartner abgelegt – vollautomatisch.
Natürlich ist auch ein entsprechendes Fehlerhandling vorhanden. So werden fehlende E-Mailadressen oder doppelt im SAP® vorhandene Mailadressen mit entsprechendem Fehlertext versehen. Im DMS gibt es dafür eigene Suchen und natürlich ist auch die Spaltenansicht für E-Mails optimiert.
Zögern Sie bitte nicht, uns anzusprechen, wenn Ihr Interesse geweckt sein sollte. Wir besprechen gerne alle offenen Fragen mit Ihnen und unterbreiten Ihnen daraufhin ein passgenaues Angebot.
Clever!DMS4SAP 1.5.0 (veröffentlicht am 19.01.2022):
-
DropZone + DMS4SAP Suche
Es kann nun pro User die Option „Im Vordergrund bleiben“ per Default vorbelegt werden, genauso wie die Option, ob diese Dialoge gleich beim Start von SAP® mitgestartet werden sollen oder nicht. Wir helfen Ihnen gerne dabei, das umzusetzen.
-
Im DMS nicht indexierte Dokumente können nun einem SAP®-Vorgang zugeordnet werden.
Beispiel Postverteilung: Dokumente werden an die Benutzer über das DMS zur Bearbeitung verteilt. Diese frisch eingegangenen Dokumente haben noch keine Verschlagwortung (Indexwerte/Suchkriterien) im DMS. Sobald im SAP® der betreffende Vorgang erfasst oder gefunden wurde, kann gegenwärtig diese Verschlagwortung für ein oder mehrere Dokumente einfach per Klick aus SAP® übernommen werden – ganz ähnlich wie die Nutzung der DropZone.
-
Crystal Reports
Verwendet ein Unternehmen Crystal Reports als Reportdesigner, so lässt sich nicht klar steuern, welche Dokumente aus SAP® als PDF (für die Archivierung) erzeugt werden sollen und welche nicht. Das führt dann dazu, dass viele Dokumente einfach als PDF im Ablageordner seitens SAP® erzeugt werden, aber vom DMS nicht abgerufen werden, da sie nicht für die Archivierung konfiguriert wurden.
Damit diese Dokumente nicht unendlich lange stehen bleiben und ggf. für weitere Probleme sorgen, können diese jetzt per Automatismus durch einen Archivvorgang gelöscht werden. Dieses ist per Option in der Konfiguration geregelt:
-
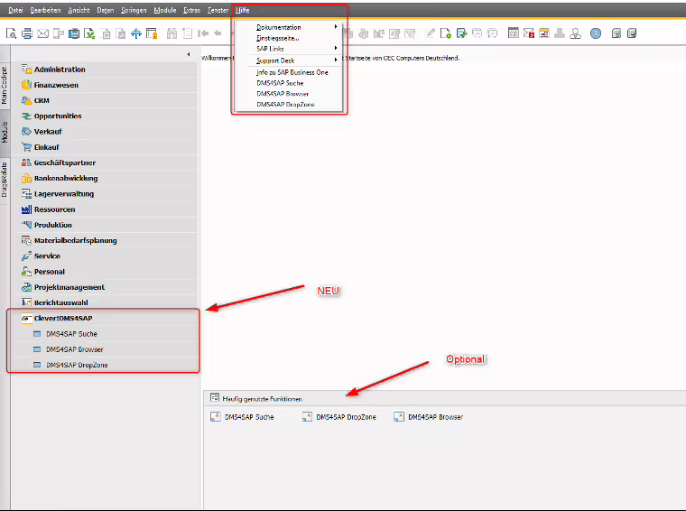
Menüeintrag im SAP® für Clever!DMS4SAP
Durch den neuen Menüeintrag im SAP® ist es aktuell optional möglich, die Funktionen in das SAP®-Widget „Häufig genutzte Funktionen“ zu übernehmen. Außerdem ist der Aufruf damit nicht so versteckt (unter Hilfe) zu finden:
Clever!DMS4SAP 1.4.0 (veröffentlicht am 17.11.2021):
-
Vorgang in SAP® aus dem DMS heraus starten
Anwendungsszenario: Im DMS wird die umfangreiche Suche genutzt und man findet nun ein Dokument, zu dem man sich jetzt gerne den Vorgang direkt in SAP® anzeigen lassen möchte. Am liebsten natürlich, ohne in SAP® nochmals suchen zu müssen:
-
Lizenzierung DMS4SAP ist entfernt worden
Dadurch, das DMS4SAP zu dem Modul Clever!DMS4SAP innerhalb der Clever!Suite geworden ist, wurde die Lizenzierung von der Clever!Suite verwendet, aber die alte Lizenzierung innerhalb DMS4SAP war noch immer (zusätzlich) vorhanden. Das ist nun entfernt worden und somit ist ein reines Onlinehandling der Lizenzen über die Clever!Suite möglich.
-
Druckhandling über „Coresuite“ erneuert – „Archiv-Monitoring“
Bislang wurden Ausdrucke (die Funktionen/Button „Druckvorschau“, „Druck“ und „E-Mail“) bei Verwendung des “Coresuite Designers“ direkt an Coresuite zum Druck und zur Archivierung (DMS) übergeben. Konnte Coresuite aus irgendeinem Grund den Archivvorgang nicht abschließen (z.B. interner Fehler, Benutzer hat keine Kendox-Lizenz) bekam unser Add-on davon nichts mit. Zur Kontrolle hat sich daher immer empfohlen, regelmäßig den DMS4SAP Bericht „Nicht archivierte Ausgangsbelege“ zu kontrollieren. Allerdings war von dort aus das Nacharchivieren bei größeren Belegmengen sehr umständlich.
Mit dem neuen Druckhandling gibt es auch einen neuen DMS4SAP Bericht, der zwar nach wie vor weiterhin kontrolliert werden sollte, aber hier können durch „zurücksetzen“ einzelne oder massenhaft markierte Belege archiviert werden, ohne dass ein Druck damit stattfindet. Intern wird auch direkt mit Erzeugen eines Ausdrucks ein Eintrag an dieser Stelle erzeugt und auf eine Rückmeldung von Coresuite gewartet. Bekommt man die nicht oder bekommt das System eine Fehlermeldung, so ist beides gut in dem Tool zu erkennen und entsprechend kann man reagieren:
Ein weiterer großer Vorteil ist, dass der Archivvorgang nicht zwingend direkt im Anschluss an den Druck erfolgen muss, sondern das System erkennt, wann der „Coresuite Designer“ nicht ausgelastet ist. Erst dann wird der Archivierungsprozess automatisch gestartet. Das bringt eine zusätzliche Performancesteigerung insbesondere dann, wenn viele Belege innerhalb kürzester Zeit ausgegeben werden.
Clever!DMS4SAP 1.3 (veröffentlicht am 22.06.2021):
-
neuer DMS4SAP Bericht „Belege nicht im Archiv“
Damit lassen sich z.B. SAP®-Vorgänge identifizieren, zu denen es eigentlich eingehende Belege im DMS geben muss. Beispiel Eingangsrechnung: wenn diese in SAP® gebucht wurde, muss es dazu einen archivierten Beleg geben – mit dieser Suche lassen sich diese Fehler aufdecken.
-
DropZone neu entwickelt
Um eine Kompatibilität mit SAP® 10.0 zu gewährleisten wurde die DropZone technologisch neu entwickelt. Die einfache Bedienung und das komfortable Handling bleiben unverändert.
-
Activity-Service
Aktivitäten wurden bislang, genau wie andere Belege, nur per Druck archiviert. In der Regel druckt aber niemand eine Aktivität aus, wenn z.B. nur eine Telefonnotiz oder Wiedervorlage erstellt wird.
Um im DMS ein vollständiges Bild zu einem Geschäftspartner an einer gesammelten Stelle zu bekommen, müssen neben aus- und eingehenden Belegen auch die Aktivitäten verlässlich und vollständig archiviert werden können. Dieses übernimmt der Activity-Service, der alle x-Minuten neue und geänderte Aktivitäten als HTML Dokument archiviert und auch eine Beziehung zwischen den Aktivitäten (Aktivität-Folgeaktivität-Folgeaktivität-usw.) automatisch herstellt.
Der gewollte Effekt neben der reinen Archivierung ist, eine kleine Schwäche von SAP® auszugleichen und zusammengehörige Aktivitäteneinträge übersichtlich im DMS darstellen zu können:
Hinweis: Nicht alle der hier aufgeführten Änderungen/Erweiterungen stehen allein durch das Einspielen des Updates zur Verfügung. In einigen Fällen muss durch einen Experten Konfigurationsarbeit vorgenommen werden. Sprechen Sie uns am besten gleich bei der Updateplanung auf die Funktionen an, die Sie besonders interessieren.
Ihren Wunschtermin für Ihr Clever!DMS4SAP-Update können Sie jetzt sofort per E-Mail einreichen oder Sie kontaktieren uns montags bis freitags von 09:00 bis 16:00 Uhr telefonisch unter 040 – 228 170 220 zur Terminvereinbarung.















